InsightX – Analytics that Obey Your Rules
InsightX is a powerful analytics extension for
Paymenter, designed to give you full control and flexibility over your tracking setup. Effortlessly integrate multiple analytics platforms—including Google Analytics, Umami, Plausible, Cloudflare Analytics, and more—without touching Paymenter’s code.
🔧 Supported Versions
- <b>Paymenter Version:</b> Paymenter v1.0.4-1.3.4+
- <b>Extension Version:</b> v1.0.0
🛡️ <b>Note:</b> The extension is tested with Paymenter v1.0.4. It may also work with other v1.x versions, but compatibility outside the tested range isn’t guaranteed.
✨ Features
- Support for multiple analytics providers:
[LIST]
- Google Analytics 4
- Google Tag Manager
- Plausible Analytics
- Umami
- Cloudflare Analytics
Provider toggles — enable/disable individually
Inject custom scripts into:
<head>
<body> (top)
<footer> (bottom)
Path-based exclusion with wildcard support
User-based exclusions (guests, admins, registered)
Minimal overhead — clean and optimized
No source modification needed
[/LIST]
🚀 Getting Started
- <b>Install the extension</b>
<ul class="list-disc pl-5 my-4 space-y-1">
- Replace
/var/www/paymenter with your Paymenter root if it's different.
- <b>Manual Install:</b> Download the desired release from an authorized platform and extract it to:
/var/www/paymenter/extensions/Others <i>(If you already have the file, no need to download again.)</i>
</ul>
- <b>Enable it</b> from the Paymenter admin panel.
- <b>Configure</b> your analytics providers and toggle them on/off as needed.
- <b>Start gaining insights</b> — on your own terms.
⚙️ Configuration
Within the Paymenter admin panel, configure the following fields:
Analytics Providers
- <b>Google Analytics ID</b>:
G-XXXXXXX
- <b>Google Tag Manager ID</b>:
GTM-XXXXXX
- <b>Umami Script URL</b>:
https://umami.example.com/script.js
- <b>Umami Website ID</b>:
XXX95047-XXXX-XXXX-XXXX-6b71fb552XXX
- <b>Plausible Script URL</b>:
https://plausible.example.com/js/script.js
- <b>Plausible Domain</b>:
example.com
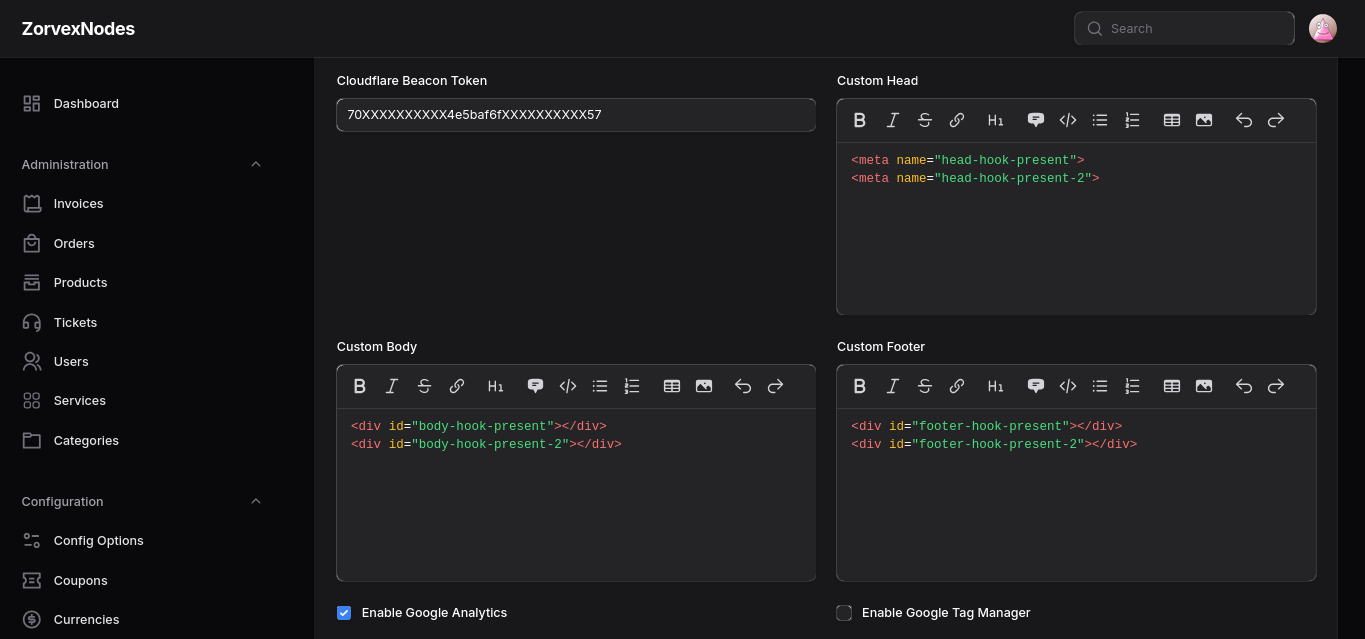
- <b>Cloudflare Beacon Token</b>:
70XXXXXXXXXX4e5baf6fXXXXXXXXXX57
- <b>Enable/Disable Toggles Per Provider</b>
Custom Scripts
- <b>Custom Head</b>: Inject near the end of
<head>
- <b>Custom Body</b>: Inject at the start of
<body>
- <b>Custom Footer</b>: Inject near the end of
<body>
Exclusions
- <b>Exclude Paths</b>: List of paths (one per line, wildcard
* supported)
- <b>Exclude Guests</b>: Don’t track unauthenticated users
- <b>Exclude Admins</b>: Don’t track administrators
- <b>Exclude Registered Users</b>: Don’t track logged-in non-admins
- <b>Exclude Custom Code</b>: Applies exclusions to custom scripts as well
🛡️ <b>Note</b>: You are solely responsible for complying with applicable data protection laws (GDPR, CCPA, etc).

📄 License
By downloading, installing, or using this Extension, you acknowledge that you have read and agree to the following terms and conditions outlined in the InsightX Paymenter Extension License.
This Extension is distributed via BuiltByBit. You are granted a non-exclusive, non-transferable license to use this Extension on multiple servers for personal and commercial purposes, subject to the terms of the license.
🔐 Security Considerations
- Custom scripts are injected as-is — ensure any third-party or custom code is trusted and secure.
🙋 Support
For assistance, questions or feedback, please reach out via Discord: @vaibhavd
InsightX Paymenter Extension License
Copyright (c) Vaibhav Dhiman
This license governs your use of the "InsightX Paymenter Extension" (the "Extension") developed by Vaibhav Dhiman. By downloading, installing, or using the Extension, you agree to be bound by the following terms and conditions.
1. Usage Rights
You are granted a non-exclusive, non-transferable license to use this Extension on multiple servers for both personal and commercial purposes.
2. Prohibited Actions
You may not:
- Resell, redistribute, repackage, or share the Extension in any form.
- Claim ownership or authorship of the Extension or any part of its code.
- Modify and distribute the Extension without express written permission.
3. Support
Support is provided, but not guaranteed. It is offered at the developer’s discretion and may vary over time based on availability and circumstances.
4. Refund Policy
This is a digital product. As such, no refunds will be issued under any circumstances.
5. Updates and Compatibility
Free updates may be provided for the lifetime of the Extension. However, there is no guarantee of lifelong updates or full compatibility with all current and future versions of Paymenter. The developer will make reasonable efforts to maintain compatibility.
6. Security Disclaimer
While the Extension has been developed with care, the developer does not guarantee the Extension is free from vulnerabilities. You are responsible for assessing risks and implementing appropriate security measures.
7. Warranty Disclaimer
The Extension is provided "as is", without any express or implied warranties, including but not limited to warranties of merchantability or fitness for a particular purpose.
8. Limitation of Liability
Under no circumstances shall the developer be held liable for any damages or losses resulting from the use or inability to use the Extension, including but not limited to data loss, service disruption, or security breaches.
9. Buyer’s Responsibility
It is the responsibility of the buyer to ensure:
- Compatibility with their specific server and Paymenter setup.
- Proper implementation and testing before production use.
10. Modification and Liability for Issues
Any modification or alteration of the Extension voids all support obligations from the developer. You are solely responsible and liable for any issues, damages, losses, or consequences arising from any modifications made to the Extension, including but not limited to security vulnerabilities, data loss, service disruption, or any other operational failures.
11. Termination
This license is automatically terminated if you violate any of the terms outlined herein. Upon termination, you must immediately cease using and destroy all copies of the Extension in your possession.
12. Jurisdiction
These terms are governed by the laws of India. Any legal dispute shall be resolved in the courts located in India.
13. Changes to Terms
The developer reserves the right to update or modify these terms at any time without prior notice. Continued use of the Extension after changes implies acceptance of the new terms.
14. Distribution Platforms
The Extension is currently distributed through BuiltByBit.
15. Contact
For questions or support, contact:
- Discord Username: @vaibhavd
- Discord ID: 914452175839723550